PersistentAI Intro
Visual Development
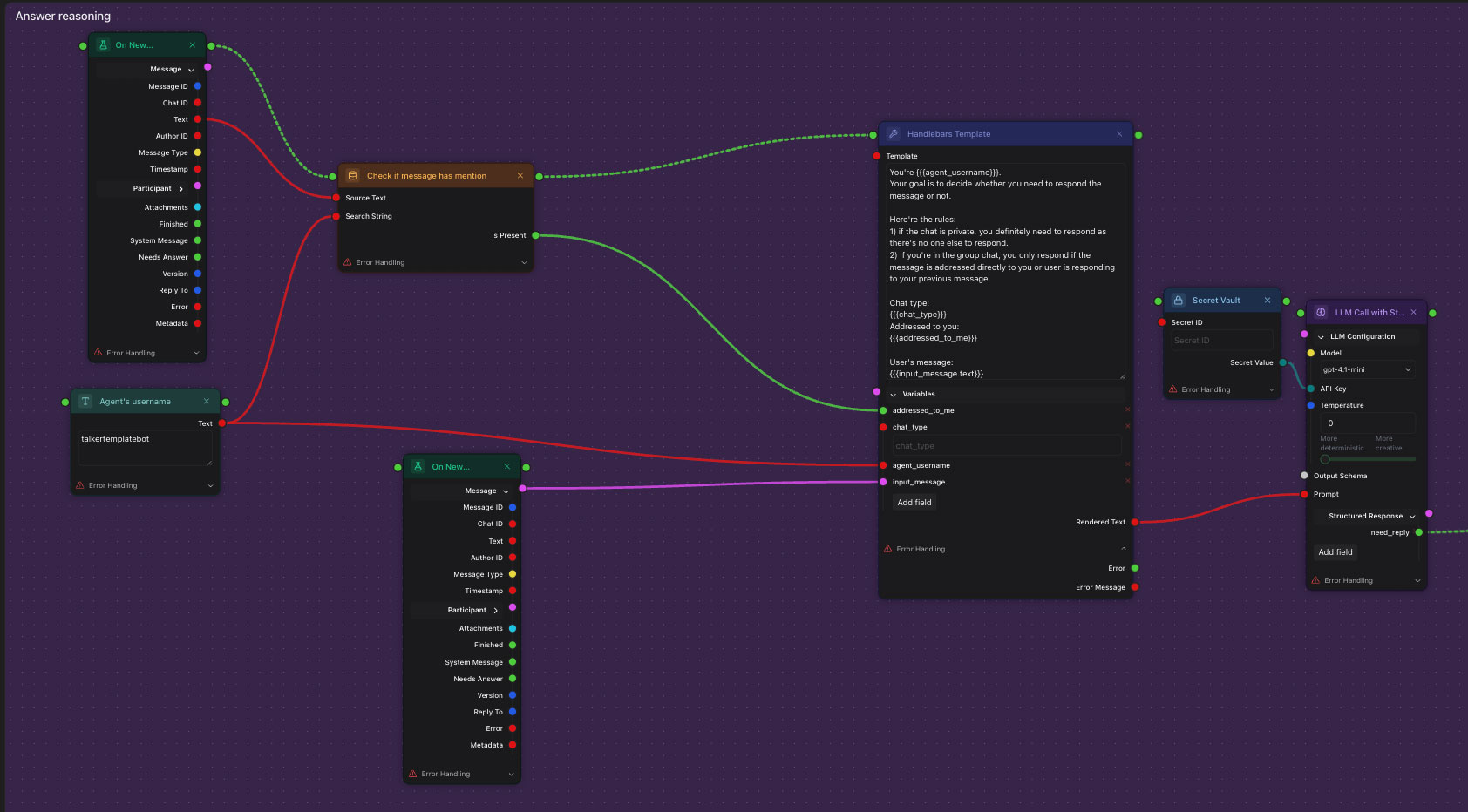
Each node represents a specific operation—from data transformations and HTTP requests to AI model interactions—and can be visually connected to other nodes to create powerful automation pipelines. This approach makes complex logic immediately understandable and enables non-technical builders to develop AI projects.

LLM Agnostic Flexibility
The framework is LLM agnostic, allowing you to mix OpenAI, Claude, on-premise models, or any provider within a single workflow to optimize for both speed and cost.
This flexibility allows builders to optimize different parts of their pipeline for specific requirements: using fast, cost-effective models for simple tasks while leveraging powerful models for complex reasoning. The ability to mix and match providers within one workflow prevents vendor lock-in and enables sophisticated cost optimization strategies.
Enterprise-Grade Architecture
Built with modern web technologies including TypeScript, React, and tRPC, PersistentAI ensures end-to-end type safety and robust performance suitable for production environments. The comprehensive execution engine supports concurrent node execution, enabling workflows to process multiple operations simultaneously for maximum efficiency. Real-time event streaming provides immediate feedback on workflow progress, while detailed execution logs make troubleshooting intuitive and precise.
Built-in type-safe port system ensures reliable data flow between nodes while providing runtime validation. This system supports complex data types including objects, arrays, streams, and encrypted secrets, enabling sophisticated data processing pipelines. The visual representation of data flow combined with type safety prevents common integration errors and makes debugging straightforward.
Seamless Integration Ecosystem
External integrations become effortless with our automatic mcp.md server wrapping. Simply provide a server address, and PersistentAI automatically converts it into a usable node, eliminating the need for custom integration development.
TIP
The gap between prototype and production is a major bottleneck for builders.
PersistentAI bridges this gap by providing the flexibility of custom development with the clarity and speed of visual tools, enabling teams to build, iterate, and scale AI solutions faster than ever before.